Stock Console Title Updates & DLC
This page provides guidance on the installation of Title Updates and DLC on stock consoles. Whilst allowing your console to remain stock.
Piracy Statement: We do not condone or endorse the piracy of video game products. You should only acquire backup copies for games you legally own. As a general reminder, this guide is not affiliated with the Insignia team.
Required downloads:
In the interest of protecting Insignia, we're unable to provide links to software that may or may not be subject to copyright. Google is your friend, and we've provided enough detail to assist you in your search.
FeudalNate's XBX Content Tool - FudalNate's tool can be found on his GitHub page. We're unable to link to that content.
DLC and Title Update files - An exhaustive list of "Xbox Offline Xbox Live Downloadable Content [DLC] Installers" was posted on the Digiex Forums. We're unable to link to that content.
FileZilla FTP Client - https://filezilla-project.org/download.php?type=client
1. Prepare your DLC files
a) Get the 8-digit TitleID for each game you intend to install the DLC for. A list of TitleIDs for most games can be found here: https://github.com/jeltaqq/Xbox-Original-GameList/blob/master/Xbox%20Original%20GameList.tsv

b) Get the DLC files out of the installers and build your folder structure; this will be different for each installer, but generally, the content will be in $c or c, and updates will be in $u, u or another folder starting in u such as uRF, uPAL, uNTSC; choose the update that closest matches your game disc. Halo 2 Update 1.5 is u803.


c) Put your 16-digit content folders inside a $c folder and your Title Update files in a $u folder alongside it. The $c and $u folders go into a folder named with the 8-digit TitleID of the game the content belongs to, then the 8 digit TitleID folder goes in a folder named TDATA.

2. Prep your Softmod exploit and launch it
a) Download Krayzies NDURE 1.1 (below) for Splinter Cell NTSC or PAL, Mechassault or 007 AuF. Copy the softmod exploit of your choice to your memory card, then your console the same way you copied the Insignia setup assistant to your console.
b) Insert the exploit game of your choice and launch it into the softmod menu.
c) STOP If you want your console to remain in a stock configuration, stop right here on your console and read further in this guide before proceeding.
3. Backup Your EEPROM
a) Select "1st Backup EEPROM" and follow the prompts to backup your EEPROM. After you see "backingup :)" appear, select "Return to main menu".



b) After returning to the blue UnleashX menu, go to the bottom option "Settings", go down to "Network", make sure Enable is set to Yes for network and under "FTP Server".


c) Go to the bottom of this screen, select "Save", then "Exit", press B until you return to the main menu, there should be an IP address on the bottom right of your screen now.

4. Recover your EEPROM and HDDkey
a) Using the IP address on the bottom right of your blue UnleashX menu, make an FTP site entry in your FTP client. IP is the xbox IP, port is 21, username and password are both "xbox". If possible in the Transfer Settings tab set your transfer setting to Passive mode, limit connections to 2, and in Settings\FTP:File Types set transfer type to Binary.



b) Connect to your console with your FTP client and look in E:/Backups/EEPROM/, download the "backup" folder to your PC, leave the FTP client open for step 7.

c) Open "hddinfo.txt" and copy all the characters to the right of the bottom line "XboxHDKey", remove all the spaces and capitalize all the letters. For Example: "XboxHDKey 4a 3e 1b 4f 9d 17 85 39 89 ab 17 e1 60 bd ee 2a" would become "XboxHDKey 4A3E1B4F9D17853989AB17E160BDEE2A".


You can also verify your HDDKey in the blue UnleashX menu by going to "Settings" selecting "System" then selecting "(More Information)" next to "Dash Version".

5. Sign your DLC on your computer
a) Once you have your 32 digit HDDKey file capitalized with spaces removed, add it to the key database in XBX Content Tool by clicking "Keys" adding an alias for your console and adding the 32 digit key, then clicking "Add key".


b) in the XBX Content Tool click "Batch" on the bottom right, select the alias for your console, check "Skip content hashing" then "Add from folder", select the folder your prepared DLC


c) After the XBX Content Tool populates with file paths to contentmeta.xbx files click "Sign content", the right pane should indicate "Signed successfully" for all files.

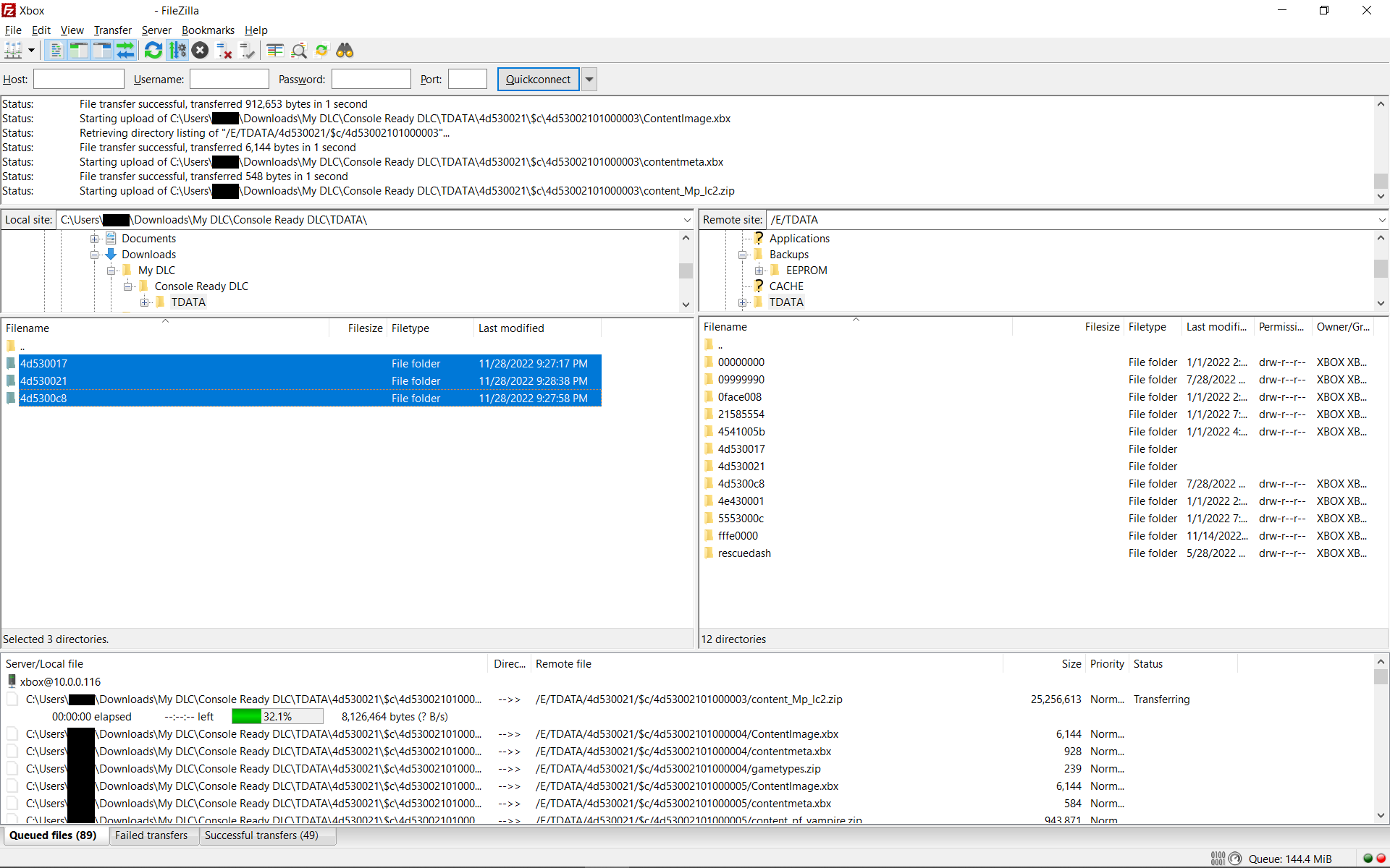
6. Send the files to your console
a) Verify that your folder structure is accurate from step 1c.
b) Using your FTP client; copy the files to the correct E:/TDATA/ folder for each game you prepared DLC for, wait for all file transfers to complete fully.

c) Remove the game disc, restart your console, then verify your content is installed and properly signed in the MS dashboard, a green checkmark means the DLC is correctly signed, a green curved arrow means it is not correctly signed.



d) The UnleashX menu used in Krayzies NDURE 1.1 softmod exploit will reset your DNS settings. To correct them go into your MS Dashboard and set primary DNS to 46.101.64.175 and secondary DNS to 8.8.8.8 or 1.1.1.1 or launch the Insignia Setup Assistant again to correct your DNS settings.
Troubleshooting
,If the content is showing it is incorrectly signed (curved green arrow), there is most likely an error in your HDDKey. If you can't get a correct key from capitalizing and removing spaces in hddinfo.txt you can use LiveInfoBeta to get the correct HDDKey. Also ensure you have "Skip content hashing" in the batch signer part of the XBX Content Tool.
If the content is not showing up in the MSdashboard at all, run the game once so it can create the correct folders and save images.
If the save image for the game are present but the DLC is not, the DLC may be in the wrong folder, verify the game TitleID, the content belongs in E:\TDATA<8 digit TitleID>.
If you cannot get a correct IP address from UnleashX on your console, check your MSdash or your router for the IP address assigned to your console.
Last updated